PMI-PMP®
报考条件
报考费用
报考流程
报考时间
成绩查询
证书领取
备考攻略
每日试题
软考
报考条件
报考费用
报考流程
报考时间
成绩查询
证书领取
备考攻略
每日试题
NPDP®
报考条件
报考费用
报考流程
报考时间
成绩查询
证书领取
备考攻略
每日试题
项目管理专业人员评价(CSPM)
报考条件
报考费用
报考流程
报考时间
成绩查询
证书领取
备考攻略
每日试题
PMI-ACP®
报考条件
报考费用
报考流程
报考时间
成绩查询
证书领取
备考攻略
每日试题
2024年1月CSPM认证考试报名流程
小羊
2023-11-30 15:02:46 点击量:1230
报考资格在线测评
*
*
立即测评
2021年10月,中共中央、国务院发布的《国家标准化发展纲要》明确提出构建多层次从业人员培养培训体系,开展专业人才培养培训和国家质量基础设施综合教育。建立健全人才的职业能力评价和激励机制。由中国标准化协会(CAS)组织开展的项目管理专业人员评价(CSPM)应运而生。关于2024年1月CSPM认证考试报名流程,慧翔天地给大家介绍一下。
CSPM备考学习交流QQ群:221723244(点击一键加群)
2024年1月CSPM认证考试报名流程:
1、正式报名开始以后,考生可用注册成功并通过实名认证的账号登录网站,在【考试报名】功能中进行报名

2、点击【立即报名】按钮后,进入考试等级选择界面,选择需要报考的考试等级进入下一步

【考试等级】:可手动选择本次开放的考试等级。

【报考城市】:可手动选择本次开放的城市进行报考。

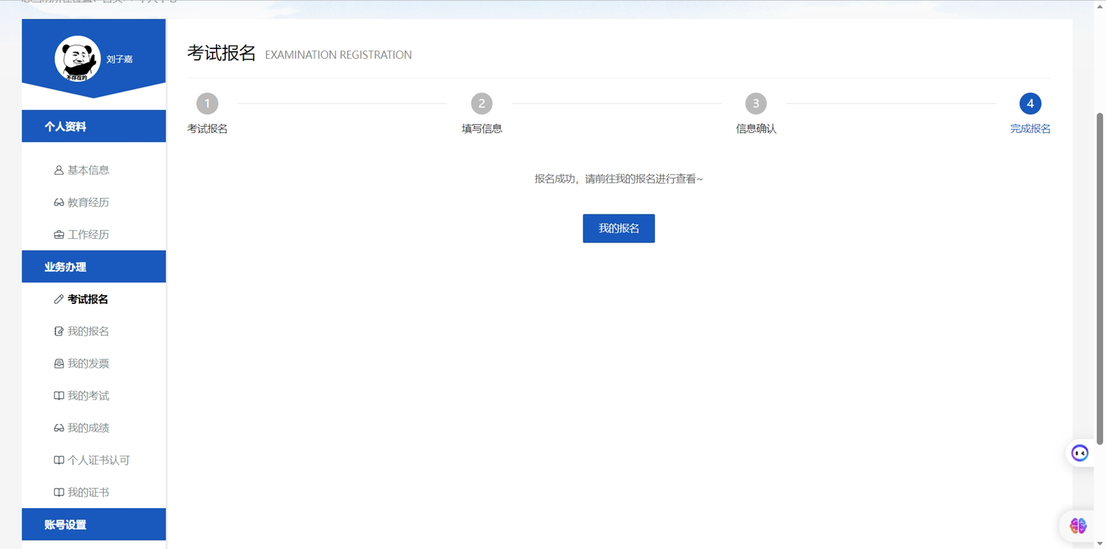
3、考生报考信息填写完成,点击下一步,进行报名信息确认


4、信息确认无误后,用户点击提交完成此次报名。

2024年1月CSPM认证考试报名流程的相关推荐
试听课点击领取
相关产品
热门文章
最新活动





PM、PMP、PMO分别都是什么 以及三者的关系
pmp证书是不是烂大街了
PMP证书在国内挂靠一年多少钱
23个项目管理经典案例——一个成功的项目管理
手把手教你excel项目进度管理表甘特图
pmo是什么职位 有哪些工作职责
PMP十大培训机构哪个好
什么是ACP?ACP的含金量高吗?